IPFS with Bill and Pete, 2025-10-03
Some basic questions about ipfs add: https://claude.ai/share/639bc917-e6f4-44ea-b2dd-4b35034ca06a
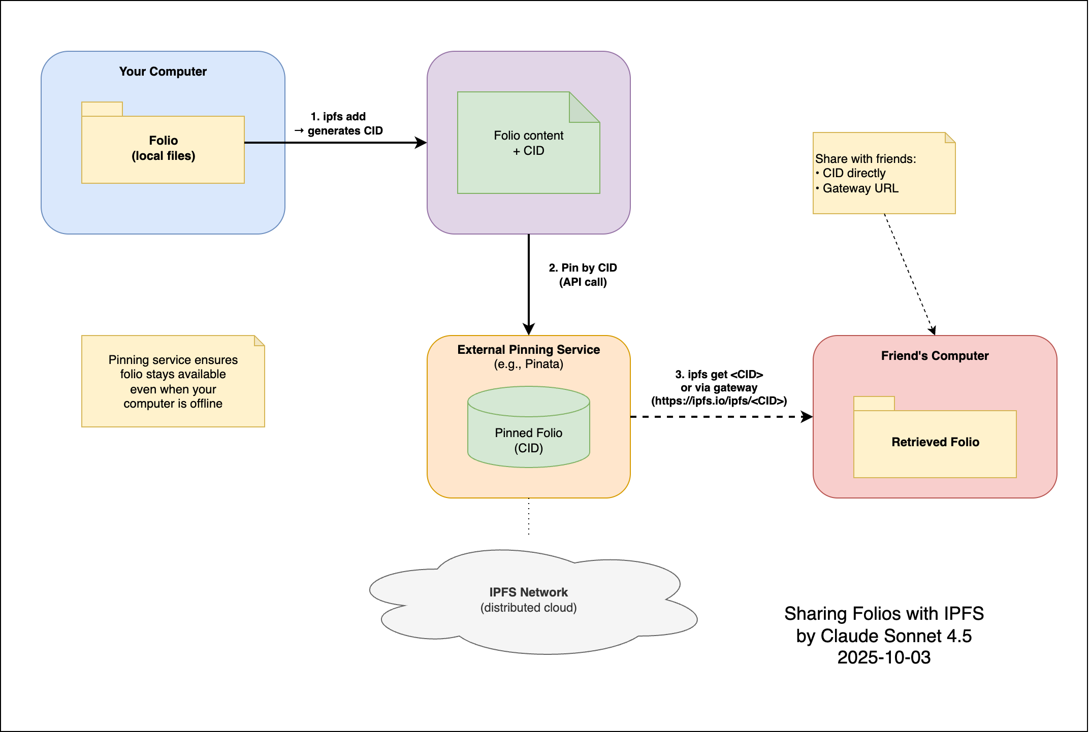
Next experiment, sharing wiki (but not editing the same files):
- Blog - SnapStack, 2025-09-05 (push/add, pull/get wiki)
Basic conceptual diagram
drawio source: Sharing Folios with IPFS (claude).drawio
.drawio.png)